Eu vou fazer a automação do instagram ou whatsapp pra você.
Ainda não avaliado
Vendidos: 0
Descrição do Serviço
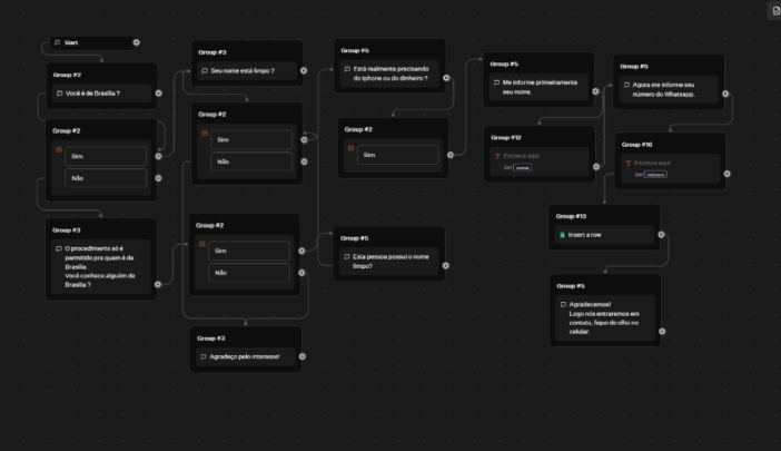
Crio a automação persuasiva que direciona seu cliente/paciente a fechar com você, seja no instagram ou no Whatsapp, através de fluxos com ou sem botões.

Último acesso: 15/12/2025 13:08:27